¿Buscas nuestro logo?
Aquí te dejamos una copia, pero si necesitas más opciones o quieres conocer más, visita nuestra área de marca.
¿Buscas nuestro logo?
Aquí te dejamos una copia, pero si necesitas más opciones o quieres conocer más, visita nuestra área de marca.
techbiz
Adolfo Izquierdo 21/09/2022 Cargando comentarios…
Hoy en día todo aquel producto software cuyo desarrollo está asentado en la metodología Agile implica que debe cumplir dos fundamentos:
Sin embargo, aunque el desarrollo del producto sea iterativo y en cada iteración se entregue un incremento de valor, suele ocurrir que parte de la organización no tiene una visión de los objetivos estratégicos ni de la evolución de dichos objetivos, generando una falta de alineación entre la estrategia de negocio y el valor entregado. Cuando ocurre esto, conviene valorar la propuesta de usar la metodología OKR en proyectos Agile.
De una manera muy resumida y breve podemos decir lo siguiente:
OKR es el acrónimo en inglés de Objective Key Results, o lo que es lo mismo, Objetivos y Resultados Clave. Es una metodología para definir objetivos entre equipos y/o de empresa que ayudan a establecer no solo unas metas claras, sino que, además, sean medibles.
Según esta metodología, los Objetivos (OKR) sirven para definir qué queremos conseguir, qué metas ambiciosas e inspiracionales queremos lograr, y los resultados clave (KR) sirven para definir cómo sé que lo estoy consiguiendo, es decir, nos ayudan a medir si estamos avanzando hacia los Objetivos gracias a unas métricas concretas y cuantificables. A su vez, los KR derivan en una serie de acciones, tareas o iniciativas para materializar la consecución de los resultados.
En este post puedes encontrar información más detallada sobre qué son los OKRs.
Según la experiencia de ActioGlobal, esta compañía especializada afirma lo siguiente:
“En repetidos diagnósticos realizados en organizaciones líderes en la última década comprobamos que más del 60% de los proyectos no consiguen los resultados esperados. Ni tampoco solucionan los problemas que pretendían resolver cuando se crearon”.
¿Cuáles pueden ser las consecuencias para que ocurra esto? Cada proyecto es un mundo y los factores pueden ser muy diversos, pero es muy posible que haya un factor común en todos ellos:


Cuando formamos parte de una organización de tales características, aunque haya equipos de trabajo (por ejemplo, equipo de producto) que estén usando un framework Agile es posible que, al no tener esa visión global, los resultados obtenidos no cumplen con lo esperado por la organización, por lo que genera confusión, frustración y falta de motivación.
Esto nos lleva a dos consecuencias:
El punto de unión o nexo entre la agilidad y los OKRs está en que si los objetivos globales de la compañía son transparentes para el resto de la organización, los OKRs nos brindan la oportunidad no solo de inspeccionar periódicamente lo que estamos consiguiendo (o estamos dejando de conseguir), sino también la capacidad de adaptarnos y de planificar según los resultados clave de los OKRs para conseguir lo esperado.
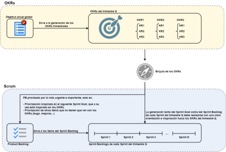
Vamos a verlo con un ejemplo, en este caso, con Scrum como framework de Agile:
Esto deriva en que tanto el Sprint Goal como el Product Backlog deben venir inspirados por los KRs de cada OKR, por lo que los OKRs son unos de los condicionantes tanto para el Sprint Goal como para la priorización del Product Backlog.

Tener un objetivo ambicioso e inspiracional acompañado de unos resultados clave, medibles y cuantificables a nivel global de la compañía, gracias a hacer visible la visión y misión de la misma es muy beneficioso:
Hay una frase del ilustre Thomas Edison que dice:
“La visión sin ejecución solo es una alucinación”.
Es decir, puedes tener en mente una magnífica idea que quieres convertir en un gran producto, pero si el desarrollo de este no es el adecuado, se quedará como un producto más.
Por lo tanto, ¿es recomendable usar OKRs en un proyecto Agile? Sí. Ser Agile no solo consiste en que el desarrollo del proyecto cumpla con los valores y principios del manifiesto Agile, que el trabajo en equipo sea bueno o que tenga capacidad de adaptación ante cambios imprevistos y se vaya completando el backlog y las iteraciones según lo planificado.
Con esta recomendación no solo se sacará el trabajo hacia delante, sino también sabremos de una forma más fácil que lo que estamos desarrollando tiene un propósito claro, y adaptarnos a tiempo para darle sentido al producto que se entregará.
Los comentarios serán moderados. Serán visibles si aportan un argumento constructivo. Si no estás de acuerdo con algún punto, por favor, muestra tus opiniones de manera educada.
Cuéntanos qué te parece.